STAR

模型描述:1P3S的圆柱形锂离子电池组(电池单体已在BDS中完成建模,并封装成tbm文件),由外壳结构包裹固定。初始温度30℃,电池组以22.11 A恒流放电200 s,20℃的空气以1 m/s的速度流入壳内进行冷却。

东西/原料

  • STAR-CCM+ 13.02.011-R8

电池模子导入

  1. 1

    打开STAR-CCM+,新建simulation,选择Parallel on Local Host,Compute Processes按照PC设置装备摆设选择,点击OK,保留为CylindricalCell.sim。

  2. 2

    点击Continua > New > Physics Continuum,建立Physics 1模子,重定名为Battery Physics。

    选择Optional Models中的Battery模子,其他为常规设置。

    睁开Initial Conditions > Static Temperature,设为30 ℃。

  3. 3

    点击Batteries > Battery Cells,右键Create from Tbm,打开TutorialCellCylindrical.tbm。这里的.tbm文件是在BDS里封装好的圆柱电池模子,采用了NTG模子。

    END

界说电池组

  1. 1

    点击Batteries > Battery Modules,右键新建电池组。睁开Batteries > Battery Modules > Battery Module > Module Configuration,Battery Cells选择Cylindrical Cell。

  2. 2

    睁开Module Configuration > Battery Module Configuration,Option选择Staggered。

  3. 3

    睁开Module Configuration > Module Connection Values > Series Connection Flip Option,Option选择Flip Starting With Second Cell。

  4. 4

    睁开Module Configuration > Module Layout > Module Staggered Positioning,Gap Between Cells设为4 mm。

  5. 5

    睁开Module Configuration > Module Layout > Module Staggered Size,Number of Cells in Staggered Row设为3。

    END

界说Tab Connectors

  1. 1

    点击File > Import > Import Surface Mesh,导入post1Cylindrical.x_b,post2Cylindrical.x_b,strapCylindrical.x_b模子。

  2. 2

    睁开Batteries > Battery Modules > Battery Module > Tab Connections,右键选择Setup Tab Connections,依次将First Post Parts、Strap Parts、Second Post Parts设为Post 1、Strap、Post 2。

    END

生当作电池组模子

  1. 1

    点击Batteries > Battery Modules > Battery Module,右键选择Generate Battery Parts。

  2. 2

    点击Battery Modules > Battery Module,右键选择Generate Connector Parts。新建Geometry Scene显示模子。

  3. 3

    压印Tab Connectors。点击Launch Surface Repair,选择EndPlate、Post、Strap等Parts,点击OK。

  4. 4

    切换至Global页面,点击Merge/Imprint single or multiple parts图标(Global Tools里第四个),弹出选项设置界面。Imprint Mode选择Multi-Part Imprint,Tolerance设为1.0E-6 m。

  5. 5

    点击Priority Indexing,点击Create New Set,在Priority 1中选择除Post 1、Strap、Post 2外的所有Parts,点击OK。

    同理,新建Priority 2,选择Battery Module: Tab Connection 0,0: Strap和Battery Module: Tab Connection 0,1: Strap。

    同理,新建Priority 3,选择Battery Module: Tab Connection 0,0: Post 1、Battery Module: Tab Connection 0,0: Post 2、Battery Module: Tab Connection 0,1: Post 1、Battery Module: Tab Connection 0,1: Post 2。

    设置完当作后,点击OK。

  6. 6

    点击Find Pairs,然后再点击Imprint All,完当作压印。

    END

界说电池组外壳

  1. 1

    点击File > Import > Import Surface Mesh,导入externalCasingCylindrical.x_b模子。

  2. 2

    睁开Geometry > Parts > Case > Surfaces > Faces,右键Split By Patch朋分进、出风口,别离定名为Inlet和Outlet。

  3. 3

    睁开Batteries > Battery Modules > Battery Module > External Casing Geometry > External Casing Specification,Battery External Casing Specification选择Specify External Casing Using Part。

  4. 4

    睁开Battery Module > Casing Values > External Casing Part,选择Case。

  5. 5

    点击Battery Modules > Battery Module,右键选择Create External Casing Part。

    END

建立Regions

  1. 1

    点击Battery Modules > Battery Module,右键选择Generate Regions。在Additional (non-Battery) Parts to Generate Regions不选择任何parts,点击OK。

    END

网格划分

  1. 1

    睁开Batteries > Battery Modules > Battery Module,右键选择Setup Battery Meshing。睁开Continua > Mesh 1,重定名为Battery Mesh。

  2. 2

    睁开Battery Mesh > Volumetric Controls > Battery Cell Tab Volumetric Control 1 > Mesh Values > Custom Size > Relative Size,Percentage of Base设为5。

  3. 3

    新建Mesh Continuum,定名为External Casing Mesh。模子选择Surface Remesher和Polyhedral Mesher。

  4. 4

    睁开Continua > External Casing Mesh > Reference Values > Base Size,设为5 mm。

  5. 5

    点击Regions > Battery Module: External Casing,Mesh Continuum选择External Casing Mesh。

  6. 6

    提交体网格划分。

    END

界说壳内空气模子

  1. 1

    新建Physics 1,定名为External Casing。选择物理模子。

    睁开Initial Conditions > Static Temperature,设为30 ℃。

  2. 2

    点击Regions > Battery Module: External Casing,Physics Continuum选择External Casing。

  3. 3

    睁开Boundaries,Battery Module: External Casing.Case.Inlet设为Velocity Inlet,Battery Module: External Casing.Case.Outlet设为Pressure Outlet。

    点击Battery Module: External Casing.Case.Inlet > Physics Values,Static Temperature设为20 ℃,Velocity Magnitude设为1 m/s。

    END

界说电路回路

  1. 1

    点击Batteries > Program Files,右键加载Tutorial3CDischargeCylindrical.prg文件。

  2. 2

    点击Battery Modules > Battery Module,右键选择Create Circuit Element。

  3. 3

    点击Program Files > Tutorial3CDischargeCylindrical.prg,右键选择Create Circuit Element。

  4. 4

    睁开Circuits > Circuit 1 > Circuit Elements,同时选中(+) Battery Module和(-) Tutorial3CDischarge.prg,右键选择Create Connection。

    同理,同时选中(-) Battery Module和(+) Tutorial3CDischargeCylindrical.prg,建立Connection。

  5. 5

    考虑电路的欧姆热。点击Batteries > Battery Modules > Battery Module,右键选择Setup Connector Ohmic Heating。

    睁开Continua > Battery Module Connectors: Ohmic Heating > Initial Conditions > Static Temperature,设为30 ℃。

    END

求解前提

  1. 1

    睁开Solvers,Implicit Unsteady时候步长设为1 s。

  2. 2

    睁开Stopping Criteria,不勾选Maximum Steps,Maximum Inner Iterations设为5步,Maximum Physical Time设为200 s。

    END

建立Reports

  1. 1

    右键Reports,新建Maximum 1,定名为Maximum Temperature,Field Function选择Temperature,单元为℃,Parts选择Battery Module: Cylindrical Cell: Jellyroll。

  2. 2

    新建Minimum 1,定名为Minimum Temperature,设置与Maximum Temperature不异。

    同时选中Maximum Temperature和Minimum Temperature,右键Create Monitor and Plot from Report,选择Single Plot。将新建的Plot重定名为Temperature Monitor Plot。

    睁开Plots > Temperature Monitor Plot > Axes > Left Axis > Title,改为Temperature (C)。

  3. 3

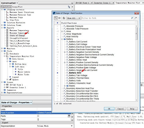
    监测SOC转变。新建Volume Average 1,定名为State of Charge,Field Function选择Battery SOC,Parts选择Battery Module: Cylindrical Cell: Jellyroll。右键Create Monitor and Plot from Report。

    END

后处置显示

  1. 1

    监测电池卷心温度分布。新建Scalar Scene 1,定名为Temperature Scene。Parts选择Battery Module: Cylindrical Cell: Jellyroll,Field Function选择Temperature,单元为℃。Contour Style选择Smooth Filled。 点击Color Bar,将Title Height设为0.04,Label Height设为0.035。

  2. 2

    建立截面监测整个电池盒体的温度分布。点击Derived Parts > New Part > Section > Plane,Input Parts选择整个Region,Origin标的目的量设为[0.0, 0.03, 0.0],Normal标的目的量设为[0.0, 1.0, 0.0],勾选No Displayer,点击Create。

    新建Scalar Scene,定名为Can Temperature。Parts选择Plane Section,其它设置与Temperature Scene不异。

  3. 3

    睁开Tools > Annotations > Solution Time,拖拽至Temperature Scene和Can Temperature,将Solution Time的Height设为0.04。

  4. 4

    记实输出汗青,定名为CylindricalCell.simh。Functions选择Temperature,Trigger选择Time Step,Frequency设为1。

    这里要强调一点,.simh文件的保留路径必需为全英文,不然无法记实。

    END

提交计较

  1. 1

    保留,初始化,提交计较。

    END

计较成果

  1. 1

    电池卷心温度瞬态云图。

  2. 2

    电池卷心温度曲线。最高温度34.48 ℃,最低温度34.18 ℃,温差0.3 ℃。

  3. 3

    电池SOC转变曲线。

  4. 4

    电池盒体在中截面上的温度分布。

  5. 5

    建立流线图。右键Derived Parts,建立Streamline。

    打开Temperature Scene,新建一个Streamline,parts选择Streamline,Scalar Field选择Velocity: Magnitude。在Color Bar中将Title Height设为0.04,Label Height设为0.035,Color Map选择cool-warm。

    END

注重事项

  • 以上内容仅供交流进修,不做贸易用途,若有侵权可删除。
  • 若有手艺类问题,可私信留言会商。
  • 发表于 2020-04-10 17:01
  • 阅读 ( 1097 )
  • 分类:其他类型

你可能感兴趣的文章

相关问题

0 条评论

请先 登录 后评论
联系我们:uytrv@hotmail.com 问答工具